We have 20+ years of experience in delivering superior and innovative products

Gallery

Contacts

22, Sin Ming Lane, #05-75 Midview City Singapore 573969

info@advinno.com

(+65) 6777-2240 / 6570 6086

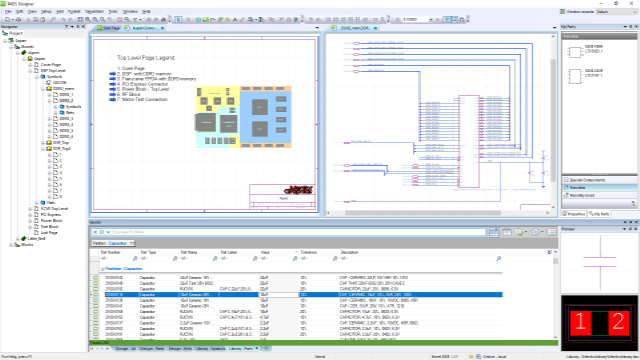
Pads Standard and Standard Plus

PADS Standard and PADS Standard Plus PCB design tools provide schematic capture and layout capabilities for a wide range of circuit types including high-speed, dense, analog, analog/digital mixed-signal, and RF designs. The intuitive environment enables efficient PCB design regardless of circuit complexity.

PADS PCB design analysis and validation is powered by HyperLynx technology, renowned for its accuracy and ease of use, delivering integrated signal integrity and power integrity analysis directly within the PADS design environment.

Key PADS Standard Solutions:

  • Intuitive PCB schematic capture
  • Complete hierarchical design support
  • Advanced rules and attribute management
  • Project and design navigation
  • PCB layout for simple and complex designs
  • High-speed, dense, and RF design support
  • HyperLynx-powered PCB analysis
  • Analog/digital mixed-signal support
PCB Schematic Design

The schematic capture environment provides intuitive project and design navigation, complete hierarchical support, and advanced tools for rules and attribute management, enabling efficient design capture for all circuit types from simple analog to complex RF.

  • Intuitive project and design navigation
  • Complete hierarchical schematic support
  • Advanced rules and attribute management
  • Support for all major circuit types
PCB Layout

Easy-to-use placement and routing capabilities enable efficient PCB design for both simple and complex boards, supporting high-speed, dense, analog, analog/digital mixed-signal, and RF circuit designs with professional-grade tools.

  • Easy-to-use placement and routing
  • Simple and complex PCB design support
  • High-speed and dense circuit capability
  • Analog/digital and RF design support
PCB Analysis with HyperLynx

PADS PCB design analysis and validation is powered by HyperLynx technology, renowned for its accuracy and ease of use, delivering integrated signal integrity and power integrity analysis to validate designs before fabrication.

  • HyperLynx-powered analysis and validation
  • Signal and power integrity verification
  • Renowned accuracy and ease-of-use
  • Integrated within the PADS design flow
en_US